计量检定机构如何在线受理器具送检?
计量器具公共服务平台以国家相关考核规范为标准,结合省市县各级计量检定机构、授权机构和相关企事业单位的实际业务流程,通过接口内外网隔离,既对检定校准业务进行了全流程跟踪,又保证了检定数据、证书的安全性。平台在线送检功能要求当地检定机构内部业务系统接入平台,或者检定机构开通了检定云服务平台,在线送检功能才能生效。
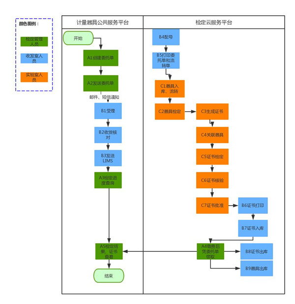
在线送检、检定流程如下图:

A1:创建委托单。计量器具使用单位选择要送检的器具、送检单位、计划送检时间和要求检出时间,创建委托单。
A2:发送委托单。计量器具使用单位创建的委托单,正式发送到检定机构。
B1:受理委托单。检定机构看到使用单位发送过来的委托单,
B2:收货核对。检定机构收发人员,根据委托单上的器具信息核对使用单位送来的器具,确保实物跟电子委托单一致,且没有任何损坏,符合检定条件。
B3:发送LIMS。检定云服务平台,简称LIMS,主要是对实验室检定、证书制作和审核过程的管理。收发人员核对完成后,将委托单信息从计量器具公共服务平台发送到检定云服务平台。
B4:配号。赋予每个器具唯一的登记号,按照规则赋予流转单号。流转单号规则如下:系统将同一岗位的器具归入一张流转单内,若同一岗位的器具有加急,有未加急的,则加急归入一张流转单,未加急归入一张流转单。在此基础上,若同一张流转单上的器具数量超过8个,则自动拆成二张流转单,即每张流转单上最多8个器具。若该器具为初次安排计划,系统自动根据器具名称在器具库中查找,若匹配成功,则默认一个校检部门与校检岗位,配号时可修改。若非初次安排,则以上次安排时选择的部门与岗位为准。
B5:打印委托单和流转单。打印的委托单,直接给客户。打印的流转单,跟器具一起送到对应的实验室。
C1:器具入库、流转。实验室人员收到待检定器具后,扫描流转单上的一维码,完成器具入库。如果器具需要多个实验室进行检定,实验室接收、送出器具时,都要扫描流转单上的一维码,完成器具流转。
C2:器具检定。器具入库后,实验室人员按照国家规定的检定规程进行检定,记录检定
C3:生成证书。按登记号晒选出检定完成的器具,选择证书模板,填写本次检定结果
C4:关联器具。将器具唯一性编码,绑定到证书上,实现器具和证书的一一对应关系。
C5:证书检定。证书编写完成后,点击检定。
C6:证书核验。对应负责人对证书进行核验,检查有误错漏。
C7:证书批准。如果证书没有问题,对应负责人批准该证书。
B6:证书打印。使用本检定所的特定纸张,打印证书。
B7:证书入库。将打印好的证书入库,待用户提取。
A3:检定进度查询。用户可通过计量器具公共服务平台查询哪些器具检定完成,哪些器具还未检定。
A4:缴费后凭委托单领取。用户在收到领取器具通知后,凭委托单缴费,支持现场支付、转账等方式。
B8:证书出库。缴费完成后凭缴费单领取证书。
B9:器具出库。缴费完成后凭缴费单领取器具。
A5:检定结果、证书查看。用户可通过计量器具公共服务平台查询送检器具的检定结果和检定证书。
计量器具公共服务平台是以二维码或电子标签为载体,通过唯一性识别编码给计量器具一个“身份证”,让企业用户在web端建立可溯源的器具电子档案;以标准接口与检定业务系统交换信息,作为业务系统的前端器具受理审核服务平台;同时帮助监管用户建立强检计量器具备案网络库,实时在线统计查询;实现每件强检计量器具在使用、检定、监管等环节的全生命周期的信息互通和管理。

平台登录地址:www.jiliangqiju.cn,欢迎广大检定用户体验.咨询热线:0531-88878657.










